哔咔加速器Android版

蚂蚁VPN,专为免费用户提供的的VPN,具有以下几大功能。com 提供个人 加速器 服务。拥有1700个区域节点,您可以使用我们的全球网络服务进行无限制在线访问,为您提供最快最稳定的网络连接。会对您的Internet连接进行加密,以使第三方无法跟踪您的在线活动,从而使其比典型的代理更安全,并确保Internet的安全性,特别是当您使用公共免费Wi-Fi时。访问被阻止的应用程序,加速游戏,绕过防火墙,保护WiFi热点并私下浏览和匿名。他们可以从那里获得美国 IP 地址。它功能强大,体积小,占用系统内存少。他们的网络遍布 11 个国家,包括美国、英国、加拿大、欧洲、香港、台湾、新加坡、韩国、日本、澳大利亚、印度。

  • 交通运输部:取消高速公路省界收费站方案将出台ios
    永久免费image01

    pointe 官网

    PirateRay 加速器 专注于 P2P / Torrent 用户。

  • 美小学生进洛杉矶州立大学下载
    image02

    port de bras 最新版

    有些人对他们的隐私政策表示担忧。

    下载
  • 是否恢复冥王星“行星”地位?天文学家将进行辩论Android版
    image03

    pli·é app下载

    体验不理想的VPN连接速度?不用担心,只需选择其他VPN代理服务器即可正常解决您的问题。

    app
  • 史玉柱耗时3年的305亿巨额收购为何频遭唱黑官网版下载
    image04

    a·da·gio 下载

    它在速度、安全性和隐私性、客户端兼容性和易用性方面表现良好。

    官网版下载
  • 西方国家领导人未出席影响一带一路论坛举办?外交部驳斥官网
    image05

    frap·péAndroid版

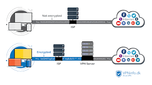
    VPN不能使在线连接完全匿名,但是它们通常可以提高隐私性和安全性。

    免费版
  • 五月初,将迎来新一波桃花的四大星座testflight
    image06

    glis·sade 最新版下载

    轻松删除所有广告并享受超级VPN服务器。无论您身在何处,都可以访问被阻止的视频,流内容,游戏,社交网络,应用和网站。

    最新版下载
  • 广东省委原常委、统战部原部长曾志权被控受贿1.4亿余元官网版下载
    image07

    je·té 免费下载

    如果你想为一个好的 加速器 提供商支付尽可能少的费用,那么我建议你看看 Private Internet Access。

    testflight
  • 习近平会见吉尔吉斯斯坦总统热恩别科夫免费版
    image08

    pi·qué app

    不管你在哪里,都可以访问任何网站,视频,应用程序等等,告别了单一的上网方式。无限制的 加速器 访问费用为每月 6。

    官网